Jailer数据文件提取工具
Jailer数据文件提取工具的编写框架是基于最受认可的JAVA平台,主要作用于数据库内容的提取。该应用启动后会对开发数据库中的所有内容展现排列情况,对已经无用或者是过于老旧的数据集进行删除,把需要用到的数据集直接搜索后导出,并以显目的颜色标注,引入项目后立刻开始测试过程,让数据库随时处于更新的状态。
软件特色
1、出口的一致性和引用完整的行集从你的生产数据库和输入数据到你的开发和测试环境。
2、通过删除和归档过时的数据,不违反完整性,提高数据库性能。
3、生成层次结构的XML,拓扑排序sql-dml和DbUnit数据集。
4、开放源代码、完全用java写的、平台的独立性、DBMS无关。

软件功能
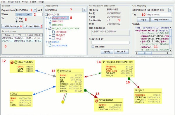
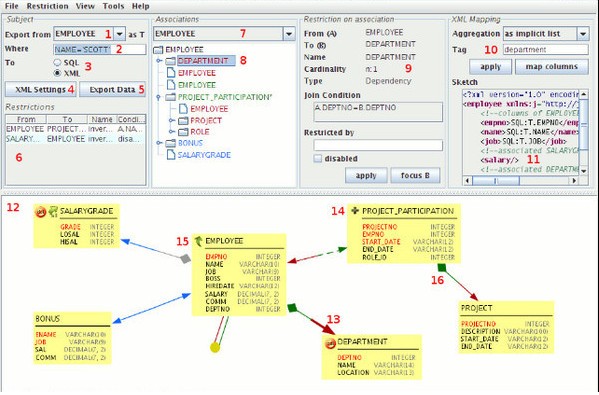
1、能从生产数据库中导出完整的数据行集,并将数据导入开发环境中测试。
2、通过删除和储存无用数据而不影响完整性来提高数据库性能。
3、生成拓扑排序的SQL-DML,分层结构的XML和DbUnit数据集。
4、数据浏览, 通过外键或用户定义的关系双向导航数据库。
5、SQL Console,突出了语法显示和数据库源代码可视化。
更新日志
1、增加了在数据浏览器界面编辑和执行任意 SQL 语句的功能
2、可以基于行对 SQL 语句执行结果的数据进行编辑
3、提升了语法高亮
4、在数据浏览窗口中集成了数据库模式映射对话框。
看了这么多,你下载了Jailer数据文件提取工具吗?想要下载最新软件就来软件爱好者好玩的游戏、简单易懂的软件教程、令人耳目一新的游戏玩法这里统统都有,更多精彩不容错过!


